|
<< Hier KLicken um eine Inhaltsübersicht anzuzeigen >> Navigation: Datenbankassistent > Tools/Spezial > Warenwirtschaft > Jahreswechsel Warenwirtschaft > Vor Durchführung des Jahreswechsels |
A) Übernahme von Belegen ins neue Geschäftsjahr
In den Beleggruppen sollten Sie festlegen, welche Belegarten in das neue Geschäftsjahr übernommen werden sollen oder im alten Geschäftsjahr verbleiben können!
Belegnummern werden beim Jahreswechsel nicht automatisch zurückgesetzt.
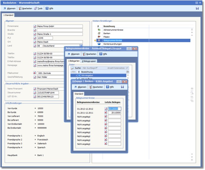
Neue Belegnummern können in der Warenwirtschaft im Firmenstamm, oder ab der Version 5.41 in dem Menü Belegzeiträume verwaltet werden.
Gehen Sie wie folgt vor:
1. Starten Sie die BüroWARE und wählen Sie im Hauptmenü "Warenwirtschaft / Stammdaten / Basisdaten".
2. Doppelklicken Sie in den Basisdaten im Bereich "Weitere Einstellungen" auf "Belegnummernkreise".

3. Im nachfolgenden Dialog können Sie nun den Nummernkreis von Belegarten bzw. Belegruppen ändern und speichern.
Unterschiedliche Belegnummernkreise innerhalb einer Belegart (z.B. unterschiedliche Arten von Aufträgen) können vom Systemadministrator oder vom BüroWARE Betreuer in den Beleggruppen im Designer verwaltet werden.
Hinweise: |
- Um alle Beleggruppen einer Belegart zu übernehmen, reicht es nicht aus, nur die Beleggruppe „00" dieser Belegart zu bearbeiten. Sie müssen die Einstellung für alle in Frage kommenden Beleggruppen der Belegart vornehmen.
- Für Beleggruppen, die von Ihnen nicht verwendet werden, muss die Einstellung nicht vorgenommen werden.
- Die Belegarten R (WA‐Rechnung), r (WE‐Rechnung), G (WA‐Gutschrift) und g (WE‐Gutschrift) werden generell nicht ins neue Geschäftsjahr übernommen (einschließlich aller Beleggruppen dieser Belegarten). Sie verbleiben im alten Geschäftsjahr, unabhängig von der Einstellung in den Beleggruppen.
- Sollte das Feld (ÜBERNAHME BEI JAHRESWECHSEL in der Karteikarte „Sonstige" der Beleggruppen) in Ihrer Konfiguration nicht vorhanden sein (aufgrund individueller Anpassungen oder nicht übernommener Updateeinstellungen), gelten für die Belegübernahme in der Regel die Einstellungen in den Zugriffsrechten. |
B) Bediener
Vergewissern Sie sich, dass alle Bediener BüroWARE beendet haben.
C) Anfertigung einer Datensicherung
Sichern Sie die Daten vor dem Jahreswechsel!!