|
<< Hier KLicken um eine Inhaltsübersicht anzuzeigen >> Navigation: Finanzbuchhaltung > Stammdaten > Basisdaten |
In den Basisdaten werden grundlegende Informationen über Ihre Firma hinterlegt. Die Angaben, die Sie in den Basisdaten festlegen, werden auch in übergeordneten Bereichen der Warenwirtschaft benötigt.
So rufen Sie die Basisdaten auf:
1. Klicken Sie mit der Maus im Hauptmenü auf "Finanzbuchhaltung > Stammdaten > Basisdaten".

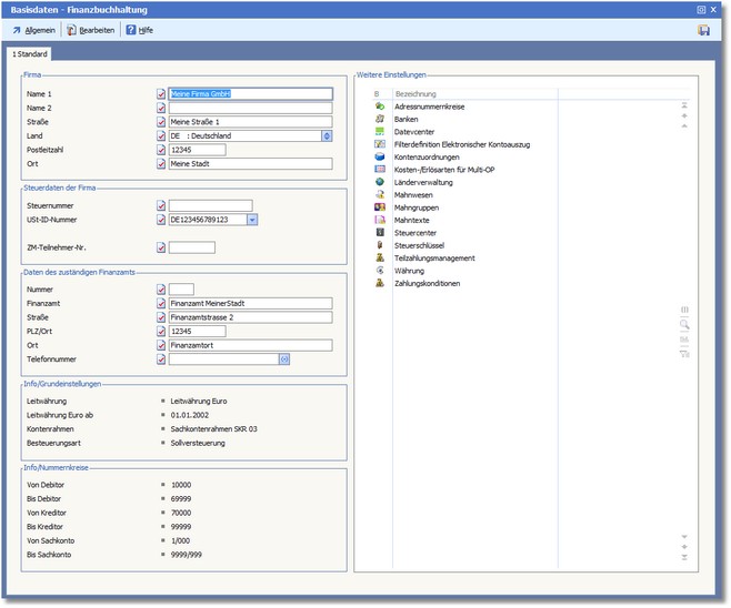
Die Basisdaten - Finanzbuchhaltung werden geöffnet.
Neben den grundlegenden Firmeninformationen auf der linken Seite gibt es rechts das zentrale Dialogfeld "Weitere Einstellungen". Hier können Sie mit einem Doppelklick auf einen Eintrag den entsprechenden Bearbeitungsdialog starten.

Der Bereich "Firma"
Geben Sie hier Ihren Firmennamen ein.
Eingetragen wird die Straße.
Eingetragen wird das Land. [F5] öffnet hier die Länderauswahl.
Postleitzahl des Firmenortes
Eingetragen wird der Ort.
Der Bereich "Steuerdaten der Firma"
Tragen Sie hier Ihre Steuernummer ein. Die Eingabe erfolgt ohne Trennsymbole oder Leerzeichen.
Die Umsatzsteueridentifikationsnummer wurde im Zuge der Harmonisierung des innergemeinschaftlichen Warenverkehrs eingeführt und dient zur eindeutigen Identifizierung aller daran beteiligten Unternehmen. Wurde Ihrer Firma eine ID vom Bundesamt für Finanzen in Saarlouis zugeteilt, so können Sie diese hier eintragen. Die [F5]-Taste öffnet die Länderkennzeichentabelle.
Tragen Sie hier die ZM-Teilnehmernummer Ihrer Firma ein.
Der Bereich "Daten des zuständigen Finanzamts"
Nummer des zuständigen Finanzamtes.
Bezeichnung des für Sie zuständigen Finanzamtes.
Hier wird die Strasse des zuständigen Finanzamtes eingetragen.
Postleitzahl des zuständigen Finanzamtes.
Sitz des zuständigen Finanzamtes.
Telefonnummer des zuständigen Finanzamtes.
Der Bereich "Weitere Einstellungen"
Ein Doppelklick auf die in der Liste aufgeführten Einstellungen startet direkt den jeweiligen Bearbeitungsdialog.
Filterdefinition/Elektronischer Kontoauszug
Kosten-/Erlösarten für Multi-OP
Die Menüleiste:
Verlassen/Beenden Mit der [ESC]-Taste verlassen Sie die Basisdaten und kehren ins Hauptmenü zurück.
|
Automatikkonten Hier wird ein Dialogfenster aufgerufen, in dem Sie Konten für die Automatisierung der Buchungsvorgänge hinterlegen können.
Belegübernahme Warenwirtschaft Öffnet ein Dialogfenster zur Festlegung von Einstellungen zur Belegübernahme aus der Warenwirtschaft.
Einstellungen Multi-OP-Ausgleich Hier können in einem Dialogfenster grundlegende Einstellungen zum Multi-OP-Ausgleich vorgenommen werden.
Eröffnungsbilanzkonten Öffnet ein Fenster zur Erfassung/Änderung der Eröffnungsbilanzkonten.
Grundeinstellungen Hier können Sie grundlegende Einstellungen für die Finanzbuchhaltung vornehmen.
Nummernkreise der Konten Öffnet ein Dialogfenster, in dem die Personen- und Sachkontenkreise festgelegt werden.
Nummernkreise der Belege Öffnet ein Dialogfenster, in welchem die Belegnummernkreise definiert werden.
Sammelkonten für Debitoren Öffnet den Dialog "Sammelkonten für Debitoren".
Sammelkonten für Kreditoren Hier wird das Dialogfenster aufgerufen, in dem die Sammelkonten für Lieferanten definiert werden.
Stapelzuordnungen Öffnet ein Dialogfenster, in welchem Sie verschiedenen Buchungsvorgängen entsprechende Buchungsstapel zuweisen können.
Skontoeinstellungen Mit Aufruf dieser Funktion gelangen Sie in den Dialog, in welchem Skontoeinstellungen für Debitoren und Kreditoren festgelegt werden können.
Steuerberater Hier wird ein Dialogfenster geöffnet, in welchem die Daten des Steuerberaters hinterlegt werden.
Workflow-Steuerung Öffnet ein Dialogfenster, wo Sie individuelle Workflows zur Steuerung der Programmabläufe hinterlegen können.
|