|
<< Hier KLicken um eine Inhaltsübersicht anzuzeigen >> Navigation: Warenwirtschaft > Stammdaten > Selektionspools > Weiterverarbeiten der selektierten Datensätzen (Tools) > Export |
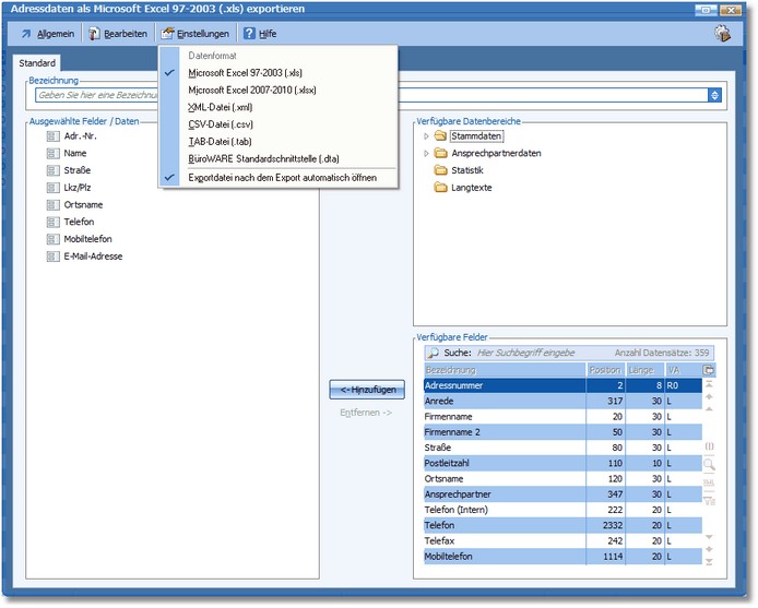
Mit dieser Funktion ist es möglich selektierte Datensätze in folgenden Datenformaten zu exportieren:
•Microsoft Excel 97-2003 (.xls)
•Microsoft Excel 2007-2010 (.xlsx)
•XML-Datei (.xml)
•CSV-Datei (.csv)
•TAB-Datei (.tab)
•BüroWARE Standardschnittstelle (.dta)
Exportdefinition
Nach Auswahl des Funktionsleisteneintrages Tools – Export öffnet sich ein ähnlicher Assistent, wie er bereits von Selektionspooleigenschaften – unter Neuen Selektionspool erstellen beschrieben – bekannt ist.

Wie hier im Screenshot gezeigt, kann im Einstellungsmenü das entsprechende Exportformat eingestellt werden. Zusätzlich kann aktiviert werden, dass die erstellte Datei anschließend sofort geöffnet werden soll (Exportdatei nach dem Export automatisch öffnen).
Die Datenfelder, welche exportiert werden sollen, werden im gleichen Verfahren hinzugefügt oder entfernt wie z.B. beim Konfigurieren der darstellbaren Tabellenfelder des Selektionspools.
Jeder Exportkonfiguration, der in der Bezeichnung ein Name gegeben wurde, kann zu einem späteren Zeitpunkt wieder aufgerufen und somit wiederverwendet werden.
Nach Betätigen der [F9]-Funktion (Funktionsleiste "Allgemein – Exportieren [F9]", dem Quicktoolbutton
oder der Funktionstaste [F9] wird der Prozess gestartet und es öffnet sich ein Dateiexplorer-Dialogfenster, in dem der vorgeschlagene Dateiname und das Verzeichnis, wo die neue Exportdatei gespeichert werden soll, festgelegt wird. Nach Eingabe von Dateiname und Speicherort und abschließendem Speichern wird die Datei erstellt.