Basisdaten

<< Hier KLicken um eine Inhaltsübersicht anzuzeigen >>

Navigation:  Finanzbuchhaltung > Stammdaten >

Basisdaten

In den Basisdaten werden grundlegende Informationen über Ihre Firma hinterlegt. Die Angaben, die Sie in den Basisdaten festlegen, werden auch in übergeordneten Bereichen der Warenwirtschaft benötigt.

 

 

So rufen Sie die Basisdaten auf:

 

1. Klicken Sie mit der Maus im Hauptmenü auf "Finanzbuchhaltung > Stammdaten > Basisdaten"
oder
wählen Sie im Arbeitsplatz der Finanzbuchhaltung die Verknüpfung "Basisdaten".

 

 

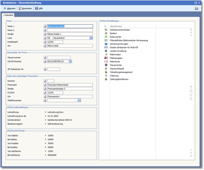
Die Basisdaten - Finanzbuchhaltung werden geöffnet.
Neben den grundlegenden Firmeninformationen auf der linken Seite gibt es rechts das zentrale Dialogfeld "Weitere Einstellungen". Hier können Sie mit einem Doppelklick auf einen Eintrag den entsprechenden Bearbeitungsdialog starten.

 

 

Der Bereich "Firma"

 

NAME 1 |NAME 2

Geben Sie hier Ihren Firmennamen ein.

 

STRASSE

Eingetragen wird die Straße.

 

LAND

Eingetragen wird das Land. [F5] öffnet hier die Länderauswahl.

 

POSTLEITZAHL

Postleitzahl des Firmenortes

 

ORT

Eingetragen wird der Ort.

 

 

Der Bereich "Steuerdaten der Firma"

 

STEUERNUMMER

Tragen Sie hier Ihre Steuernummer ein. Die Eingabe erfolgt ohne Trennsymbole oder Leerzeichen.

 

UST-ID-NR.

Die Umsatzsteueridentifikationsnummer wurde im Zuge der Harmonisierung des innergemeinschaftlichen Warenverkehrs eingeführt und dient zur eindeutigen Identifizierung aller daran beteiligten Unternehmen. Wurde Ihrer Firma eine ID vom Bundesamt für Finanzen in Saarlouis zugeteilt, so können Sie diese hier eintragen. Die [F5]-Taste öffnet die Länderkennzeichentabelle.

 

ZM-TEILNEHMERNUMMER

Tragen Sie hier die ZM-Teilnehmernummer Ihrer Firma ein.

 

 

 

Der Bereich "Daten des zuständigen Finanzamts"

 

NUMMER

Nummer des zuständigen Finanzamtes.

 

FINANZAMT

Bezeichnung des für Sie zuständigen Finanzamtes.

 

STRASSE

Hier wird die Strasse des zuständigen Finanzamtes eingetragen.

 

PLZ/ORT

Postleitzahl des zuständigen Finanzamtes.

 

ORT

Sitz des zuständigen Finanzamtes.

 

TELEFONNUMMER

Telefonnummer des zuständigen Finanzamtes.

 

 

Der Bereich "Weitere Einstellungen"

Ein Doppelklick auf die in der Liste aufgeführten Einstellungen startet direkt den jeweiligen Bearbeitungsdialog.

 

Adressnummernkreise

Banken

Datevcenter

Filterdefinition/Elektronischer Kontoauszug

Kontenzuordnungen

Kosten-/Erlösarten für Multi-OP

Länderverwaltung

Mahnwesen

Mahngruppen
Mahntexte

Steuercenter

Steuerschlüssel

Teilzahlungsmanagement

Währung

Zahlungskonditionen

Zahlungsverkehr

 


Die Menüleiste:


 

<Allgemein>

<Bearbeiten>