Basisdaten

<< Hier KLicken um eine Inhaltsübersicht anzuzeigen >>

Navigation:  OfficePlaner > Stammdaten >

Basisdaten

In den Basisdaten werden grundlegende Informationen über Ihre Firma hinterlegt. Die Angaben, die Sie in den Basisdaten festlegen, werden auch in übergeordneten Bereichen der Warenwirtschaft benötigt.

 

 

So rufen Sie die Basisdaten auf:

 

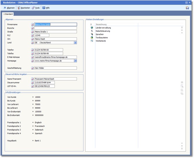
1. Klicken Sie mit der Maus im Hauptmenü auf "CRM/OfficePlaner > Stammdaten > Basisdaten".

 

 

Die Basisdaten - CRM/OfficePlaner werden geöffnet.
Neben den grundlegenden Firmeninformationen auf der linken Seite gibt es rechts das zentrale Dialogfeld "Weitere Einstellungen".
Ein Doppelklick auf die in der Liste aufgeführten Einstellungen startet direkt den jeweiligen Bearbeitungsdialog.

 

 

Der Bereich "Allgemein"

 

FIRMENNAME

Geben Sie hier Ihren Firmennamen ein.

 

BRANCHE

Tragen Sie in diesem Feld Ihre Firmenbranche ein. Sie können auch eine Zusatzbezeichnung eingeben.

 

STRASSE

Eingetragen wird die Straße.

 

PLZ

Postleitzahl des Firmenortes

 

ORT

Eingetragen wird der Ort.

 

LAND

Eingetragen wird das Land. [F5] öffnet hier die Länderauswahl.

 

TELEFON

Telefonnummer der Firma.

 

TELEFAX

Telefaxnummer der Firma.

 

E-MAIL-ADRESSE

Hier wird die zentrale Mailadresse der Firma hinterlegt.

 

HOMEPAGE

Die Adresse Ihrer Homepage (Internetdomain).

 

FILIALNUMMER

Wenn Sie mehrere Filialen betreiben, tragen Sie hier die Nummer der Zentrale ein.

 

GESCHÄFTSLEITUNG

Tragen Sie hier den Namen des Geschäftsleiters ein.

 

 

Der Bereich "Steuerrechtliche Angaben"

 

NAME FINANZAMT

Bezeichnung des für Sie zuständigen Finanzamtes.

 

STEUERNUMMER

Tragen Sie hier Ihre Steuernummer ein. Die Eingabe erfolgt ohne Trennsymbole oder Leerzeichen.

 

UST-ID-NR.

Die Umsatzsteueridentifikationsnummer wurde im Zuge der Harmonisierung des innergemeinschaftlichen Warenverkehrs eingeführt und dient zur eindeutigen Identifizierung aller daran beteiligten Unternehmen. Wurde Ihrer Firma eine ID vom Bundesamt für Finanzen in Saarlouis zugeteilt, so können Sie diese hier eintragen. Die [F5]-Taste öffnet die Länderkennzeichentabelle.

 

 

Der Bereich "Weitere Einstellungen"

 

Länderverwaltung

Rabattsteuerung

Sprachen

Textbausteine

Werbetexte

 


Die Menüleiste:


 

<Allgemein>

<Bearbeiten>

<Tools>